· 行业管理平台地址:https://dueros.baidu.com/business/emp/view/hotelList
· 账号:请使用百度账号进行登录。
1、进入行业管理平台,导航栏进入【开放平台】-->【项目管理】
2、点击【新建项目】
3、选择【酒店】及您采购设备类型
例如:选择酒店+X8设备类型
4、填写项目信息(请务必填写真实的项目信息,尤其是标记星号部分的内容)
5、等待项目审核通过
进入行业管理平台https://dueros.baidu.com/business/emp/view/,
完成酒店创建,或选择已创建的需要配置客控酒店。
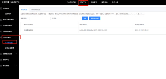
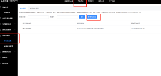
进入「开发者配置」,为该酒店添加客控技能(如已添加,可跳过此步骤)
注意:添加的技能需要是已上线的智能家居技能
新平台客控技能id:2c5dce30-402d-b8a4-5979-f0029f2b9b07
新平台客控技能名称:快住酒店客控
新平台使用技能需要授权,将如下账号加为管理员即可,账号找开发人员要
用户名:xiezhu_dueros
用户id:1301161
如不添加此账户为管理员,整个酒店客控将不能控制。
新用户首次使用,点击「新增客控房型」,填写实际的房型名称,选择房间有的客控设备类型
如果既有联网设备(即传统的云-云设备),又有红外设备,请同时勾选两类设备

注:如果小度设备是大金刚需要勾选红外设备,并配置设备的红外码,大金刚可以直接作红外设备控制设备。如果使用新平台客控,配置好技能id即可,可忽略下面的红外设备的配置。
重要说明:
· 如果房间是联网设备,必须要关联(添加)一个已上线的客控技能id
· 如果房间2类设备都有,在房型列表中会生成2条记录,分别管理联网设备和红外设备**
选择联网设备类型的房型,点击「配置」,进行设备的增删管理
进入该房型的联网设备管理列表中,点击「新增联网设备」
选择对应分组的设备,选择完成后,点击「确认添加到下表」,从备选池拉入待提交表单
设备池的可选设备是固定,暂时无法添加。
添加到待提交表单后,如需修改,可点击「删除」,确认无误后,点击「提交」,该房型的联网设备即配置完成
确认并对其设备的applianceid,平台会自动为添加的设备生成applianceid,同时可供开发者自助修改,该ID会用做接收控制设备指令的ID标识,请确认对接控制协议时保持一致
查看方式:添加完成后,可在设备列表中点击「编辑」,可进行修改。
同时,对于该设备支持的控制能力,也可在此处配置。
此步骤非常重要!!!,在当前版本的客控标准接入平台中,需要您将配置好的客控房型设定为默认房型,才可在激活过程中启用上述配置服务。
设定完成后,房型名称的右上角会标记默认房型
其他重要说明:
· 若未设定默认房型,即平台房型列表中无当前列表中无,则不会请求上述配置内容
· 同时包含了联网设备和红外设备的房型,需要设定2次默认房型,否则只有设定的1个类型会生效。
· 该服务开启并设定默认房型后,「发现设备」请求会同时请求您的设备云地址和百度官方设备云地址(即此平台配置的内容), 但会优先获取百度官方设备云下的被控设备(即您在此平台配置的默认房型下设备),如未发现到任何设备,仍会以您的设备云上报的设备为准。
上述内容配置完成后,使用激活工具激活设备,激活完成后,语音query“发现设备”或在行业管理平台使用批量发现设备工具,上述房型的配置即可对该音箱生效。
注意:
· 一定要选择您在平台配置联网设备时关联的客控技能,否则上述内容不生效
与普通家用版小度在家系列不通,针对我们所有的酒店版音箱,都必须通过酒店版专用的激活工具【小度在酒店】APP来进行酒店版音箱激活。
其他家庭版激活APP均无法激活,如果用家庭版小度APP激活小度在家1C或宽洋MA718音箱,均会在屏幕上显示「非酒店版账号,无法激活的字样」,无屏音箱(如酒店版大金刚、小度音箱酒店版)则会语音播报「该设备为行业版音箱,请用行业APP激活」
1. 请确认即将部署的酒店在行业管理平台上已经创建酒店,酒店创建地址:https://dueros.baidu.com/business/emp/view/
2. 请确认您具备扫码工具的登录权限,详情请参考下一小节
注意:当前扫码工具仅支持安卓版本
保存下列二维码至手机相册,通过浏览器自带扫码功能扫描下载:
用具备使用权限的百度账号登录
登陆后首界面如图所示:
· 用户根据部署需要,点击进入待部署酒店,如:点击「百度测试专用酒店」进入
· 点选「设备激活」-> 选择「对应的音箱类型」-> 选择对应的「客控技能」->输入「房间号」->扫码激活


注意:如无技能,则直接可以跳过,如有技能则在行业管理平台绑定添加
· 有屏音箱「开机」-> 「联网」-> 出现二维码 ->小度在酒店APP 扫描二维码 ->激活成功
当设备已经激活,激活的时候忘记点选客控技能怎么办?
回到酒店首页 -> 选择要补授权的设备 -> 选择「客控」 -> 补授权成功
用具备使用权限的百度账号登录
登陆后首界面如图所示:
原系统:音箱开机-同时按下音量+、音量-、播放三个按键,进入配网模式
如您的设备已升级到最新版本:同时按下播放+静音键,进入配网模式
如您是2020年8月后采购的设备,请尝试以下方法:先长按5s播放键,然后松开播放键后,再长按5s静音键
音箱开机,同时按下播放+静音键,进入配网模式
· 用户根据部署需要,点击进入待部署酒店,如:点击「百度测试专用酒店」进入
· 点选「设备激活」-> 选择「无屏音箱部署」-> 选择对应的「客控技能」->输入「房间号」-> 蓝牙自动扫描到音箱设备
注意:如无技能,则直接可以跳过,如有技能则在行业管理平台绑定添加
· 扫码完毕后,点击「发现设备」-> 输入wifi名和密码(不支持5Ghz且密码不允许为空) -> 激活成功
当设备已经激活,激活的时候忘记点选客控技能怎么办?
回到酒店首页 -> 选择要补授权的设备 -> 选择「客控」 -> 补授权成功
此操作并不是重新激活设备,而是当发现设备断网后,重新进行配网连接
· 回到酒店首页 -> 长按「要重新配网的设备」 -> 点击「重新配网入口」
特别注意:升级至扫码APP3.0后,无屏音箱的激活不再需要扫码sn条形码,可以直接通过蓝牙配对到对应的设备,然后激活!具体界面流程待完善
配置酒店、房间、主机、房间设备部分略
· 产品配置 -> 「外部设备管理」 -> 点击「新增」
注:设备id为小度激活后的序列号
· 酒店管理 -> 选择酒店,点击「管理」 -> 点击「语令配置」
· 
选择房间、产品线、标签名称,语令名称(基本随意命名),点击「确定」
现在新平台配置语令的标签与酒店绑定。
1、 先确定酒店下有该标签,如没有在该酒店下添加标签
2、 该酒店有对应的设备或者场景为该标签名
3、 配置语令时标签下拉框才能显示该标签
喊“小度小度“,唤醒小度音箱,
喊“发现设备“,更新小度的控制设备数据
之后便可语音控制设备。
新平台客需接受URL地址:
http://gateway.xiezhuwang.com/ctl/dueros/message
如果酒店设备有多种,配置多个即可。
开通客需服务配置:
小度语音支持:补充用品、客房清洁、送餐服务、保障服务、续住服务、洗衣服务。
其中补充用品种类、送餐服务的食品种类、保障服务的维修种类可配置。
唤醒小度后,喊:“我要吃饭”,小度会显示配置的食物种类,确认后百度和玉泉控制台会收到客户的客需消息。
小度行业平台会收到客需消息:
玉泉控制台也会受到客需消息
点击「确定」,即可处理完此条消息并能通知房间内客户。
按设备号“发现设备”
按酒店id“发现设备”
项目id即:hotelid
序列号即:cuid

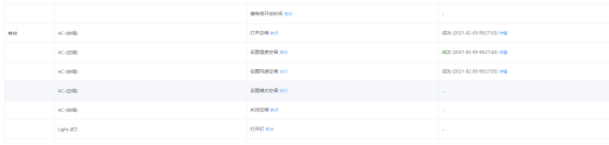
在可
可以查看小度能控制的设备列表
可以远程操作小度控制设备及查看执行结果,如执行失败详情可以查看错误信息。